Phần mềm Quản lý sản xuất Odoo

Hướng dẫn sử dụng

(a) Tổng quát

Phần mềm sản xuất ERPVIET và các sơ đồ tổng quát

(i) Sơ đồ tổng quan sản xuất

(ii) Quy trình sản xuất từ lệnh sản xuất
 

Hướng dẫn sử dụng Odoo quản lý sản xuất

(iii) Quy trình sản xuất từ đơn hàng
 

Hướng dẫn sử dụng Odoo quản lý sản xuất

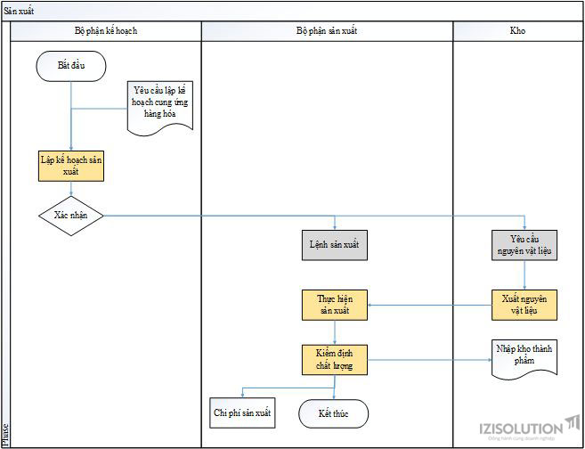
(iv) Quy trình sản xuất từ kế hoạch sản xuất
 

Hướng dẫn sử dụng Odoo quản lý sản xuất

Bài viết liên quan